The following instructions are for uploading and setting up an eLearning course, which could include SCORM, AICC, or xAPI courses.


After selecting the file to upload, a pop-up box will appear indicating the progress of the upload. Once completed, you can click Next to move on to the next screen.
Based on the file type you uploaded, the wizard will provide a series of questions pertaining to the course.
Select the Import New Courses Only radio button if you are only uploading new courses. Select the Update Existing Courses/Import New Courses radio button if you are both updating an existing course(s) and importing a new course(s) or if you want to update an existing course(s).
Check the Save courses with active status checkbox if you wish for the courses to automatically be in Active status.
Descriptions - Use the drop-down to select an option. The options include Import Description to Short Description, Import Description to Long Description, and Import Description to Long and Short Descriptions.
The Short Description field can contain up to 400 characters.
Select a Provider, Media type, and Category (all optional) from the drop-down menus. These can also be set through the Maintain Learning Resources screen once the upload is complete. If you are going to wait to add some settings, you should not import the course as Active.
If you would like to set the Primary audience for this course using an Audience Template, select the desired audience template from the Audience Template drop-down.
Check the Link to Template checkbox to ensure that any time the audience template changes, the course audience will also change. If you do not link, the audience for the course will match the audience template in its current state. If the audience template changes later, the course audience will not receive the same change(s).
Once completed, click the Next button. This will initiate the course import.








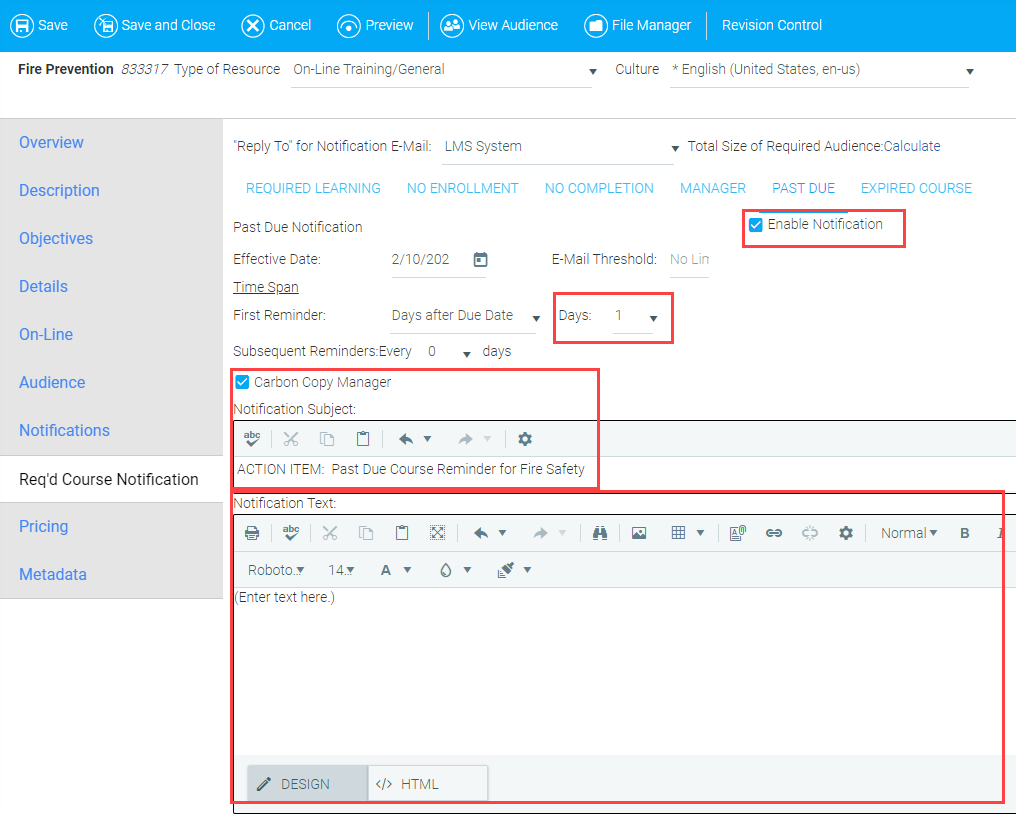
Some organizations have notifications for required resources enabled by default. If this describes your organization, please disregard this step.



For a brief video on this topic, please see Setting Up an eLearning Course.
Create or Edit a Learning Resource